Products and Solutions

Windchill

Windchill 13.0

Windchill 13.0

User Interface Resurface

Resurfacing

  • Windchill 13.0.1 focuses on UI resurfacing. This delivers alignment with PTC Convergence Design System (CDS) – patterns used to provide consistency across PTC solutions
  • Windchill UI styling updates include:
  • Updated font and font size
  • Color updates
  • Styling changes in alignment with CDS patterns
  • Icon updates, where necessary
  • Developer guidance will be provided to update customizations to the new design guidelines​

Build transition to common styling for PTC Products and alignment to future Windchill UI updates 

Windchill 13.0

CAD DATA MANAGEMENT​

Capabilities

Workgroup manager Improvements

  • Retrieving Neutral Data Files (STEP, and others) from Windchill
  • “Check In Assembly as Part” Support for Solidworks
  • Multi-users running WWGM on a single machine
  • Improve family tables in Solidworks
  • Windchill Status Tab enhancements for Solidworks
  • Replace multiple components in Catia V5

Server-side CAD data management Improvements

  • Part centric workflow for CAD interaction
  • Workspace configuration enhancements

Support for Edge embedded browser

Benefits:

  • Virtualization support: virtualization enables SaaS based WWGM
  • Streamline engineering Workflow: Open the selected Part’s Owner CAD document
  • Support for downstream processes: Easier to replace multiple occurrences of a component with one action

Windchill

Visualization

Capabilities

Creo View

  • Export Native view as PDF
  • In context Filter for Annotation Sets & Viewables
  • Improve Approximate clash detection

Creo View Adapters

  • Support for Creo Composites
  • Macro enabled document support for Office publishing

Visualization Content Services

  • Office and Thumbnail support introduced
  • Upgrade PWSGenerator without Windchill downtime

Benefits

  • Native PDF– Direct method of capturing the visualization context as PDF
  • Creo Composits Support- New Composites in Visualization
  • VCS Support– Scalable bandwidth for Office and thumbnail publishing

Windchill 13.0

Configuration mgmt & smart platforms

Capabilities

New! Mass Variant Generation action

  • Advanced Logic (CTO) support only
  • Input Multi-value parameters to generate/update a set of variant BOMs at once
  • Available with Smart Platforms license

Cascading Attributes Multi-Edit support for Parts & Documents

  • Multi-Create & Edit support
  • UI updates based on cascading rules
  • Multi-Row Edit Attributes

Dynamic Positioning Updates

  • NX support
  • Expanded Locator support
  • Addressed positioning issues related to multi-usage and unique usage paths

Benefits

  • Increased Efficiency – Quickly generate a set of variants based on multi-dimensional parameter inputs
  • Improve Usability – Efficiently create & edit multiple objects while honoring cascading attribute rule definition
  • Expanded Support – extending advanced smart platform capabilities to a broader set of CAD systems along with incremental usability improvements

Windchill

Quality mgmt & medical device Updates

Capabilities

Tracking and Indexing of Market Authorizations

  • Track Market Authorizations of all approved products 
  • Maintain Unique Device Identification status in all geographies 

Independent deployment of regulatory submission applications

  • No Changes or validation of Windchill to support new Regulations
  • Pugin new submission applications like new UDI’s or Adverse Event Reports 
  • Enables Regulatory Product Submissions 
  • Rapid response to agency changes 
  • Reduced Validation effort.

Benefits

  • Version agnostic updates – REST connection points enable independent updates 
  • Streamlined upgrades – Updates Independent of Windchill
  • Pluggable Infrastructure – Pluggable Components accelerate development & revisions

Windchill 13.0

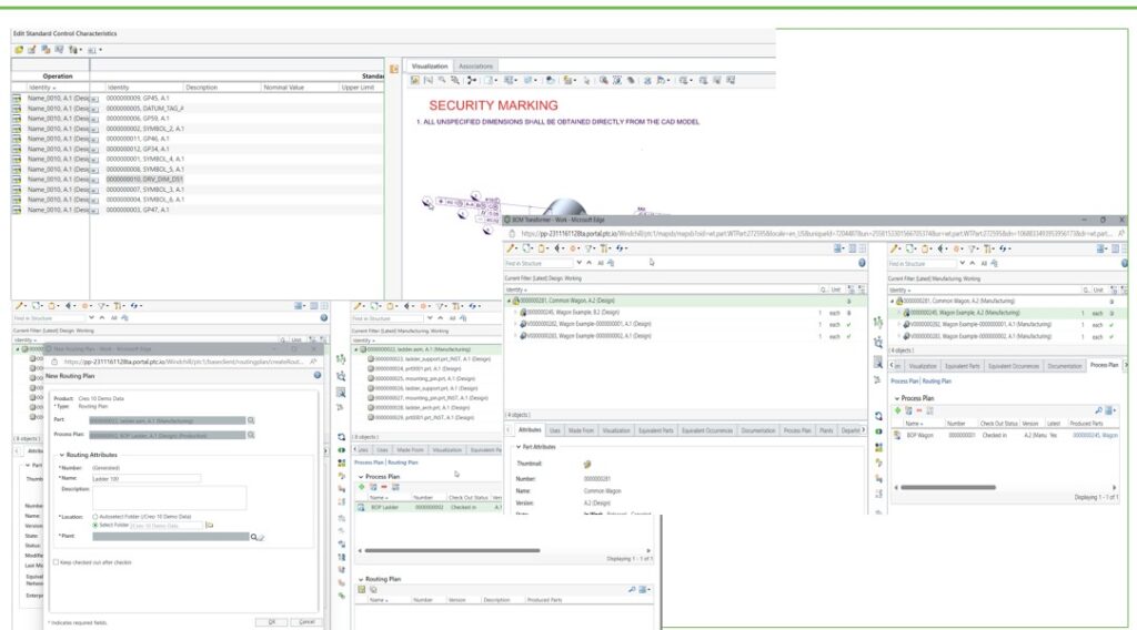
Manufacturing & service engineering

Capabilities

Mass generation of Process plan and M-Bom

  • Allow generation M-Bom and Process Plan instances for variant or similar E-Bom’s

Multi-edit of SCC (Standard Control Characteristic)

  • Include visualization for better interaction and understanding
  • Allowing editing associations like document and resources
  • Show where used information of process plan/Operation from EPM Document

Introduction of Routing Plan

  • Allow for capturing of routing information in MPM

Benefits

  • Improved Usability – Better understanding of CAD PMI in context of SCC
  • Improved Performance – Ease the burden to generate and maintain m-Bom and Process plans variants
  • Expanded capabilities – Align to better support ERP Routing and Time analyses

Windchill

BOM Management

Capabilities

  • Automatic BOM Transformation based upon customer defined rules
  • BOM Reconciliation to streamline understanding and incorporating changes
  • Semi-finished management support across BOM transformation and process plans
  • Digital Simulation and time optimization with partner solutions
  • Generate Downstream structure from Template
  • Alternate BOM Management
  • Enhanced Control Characteristic Management and User Experience
  • Generate Manufacturing Info from NC XML

Benefits

  • Improve Manufacturing Planning Efficiency
  • Improve Product Data quality  
  • Reduce NPI time with better configuration & change management

Windchill 13.0

Customizations and tailoring Updates

Capabilities

Business Administrative Change (BAC)

  • SaaS aligned use cases & hardening
    • Improved support for delete use case
    • Enhanced WRS end points
  • Support for additional object types
    • Container Template
    • Report Template
    • Shared Table Views

Enhanced API Support

  • Improved consistency in the supported API
  • Windchill+ inspired improvements
    • Auto Associate Delegate
    • Modeled Attributes Delegate
    • ESI Custom Renderers

Benefits

  • Change Process –   Enable a standard business administrative change promotion process
  • SaaS alignment  –   Drive a SaaS convergence path for Windchill on-premise customers
  • Object support   –   The majority of ‘mainstream’ business configuration types are supported

Windchill

Windchill Rest services Updates

Capabilities

Product Management

  • Create Supplier Parts
  • Get Single & Multi Level Consolidated BOMS

CAD Document Management

  • Download Files as a Zip Stream
  • Get Single & Multi Level Consolidated BOMS

Document Management

  • Download Files as a Zip Stream
  • Classify Documents

Manufacturing Process Management

  • CRUD for Routing Plans

Regulatory Master Domain

  • Regulatory Submissions
  • Regulator Submission Acknowledgements
  • Add/Remove Items Associated to Regulatory Submissions

Navigation Criteria

  • Support for In-Memory Navigation Criteria

WRS Framework

  • Support for Java 17, OpenJDK Nashorn, Tomcat 10, Olingo 5.0
  • Support for Global Attributes Added to Masters
  • Support for OData Asynchronous Requests
  • Java APIs to Call WRS API From Inside WC

Benefits

  • WRS Framework – Compatibility with Java 17, with OpenJDK Nashorn, Tomcat 10, Olingo 5.0 provides latest security updates and bug fixes from 3rd party products. Support for asynchronous requests allows compute intensive requests to be run in a non-blocking way. Flexibility in customizations as WRS APIs can now be called from inside WC
  • Domain APIs – Expansion of APIs available in Product Management, Document Management, CAD Document Management, Manufacturing Process Management, Regulatory Master, and NavCriteria domains reduce the need for custom services and lower the cost of ownership of customizations

Windchill 13.0

Windchill Upgrade & Reporting Updates

Capabilities

Windchill Upgrade

  • Expanded options in WinDU Scheduler to include additional modules
  • Reduced Upgrade Manager execution time with changes to schema batching algorithm, removal of Method Server restarts and other enhancements

Windchill Reporting

  • Improved Windchill reporting performance with Jasper Reports
  • Improved locale and time zone information management during report execution

Benefits

  • Expanded Support – Customers can now include additional components such as FlexPLM, CAPA, etc. in WinDU Job Scheduler for periodic data cleansing.
  • Increased Efficiency – Improvements in Upgrade Manager nearly halves the execution time.
  • Increased Efficiency – Significant reduction in the time required to process Windchill Reports based on Jasper Report.

Contact a Windchill Expert

Get the latest news, product updates, and unique perspectives delivered straight to your inbox. Join our growing community of savvy business leaders and professionals.